6. Computational Couture¶
Computational Couture¶
Research and Ideation¶
This week should be called the week of battling with Blender or FreeCAD, because I did both (mainly with Blender, I gave up on FreeCAD for now). But before we get into the battle scenes, I must say that the week began with one of the best lectures so far. Julia Koerner walked us through this beautiful and inspiring path of using 3D design and printing to produce some of the most stunning Haute Couture pieces to ever be created. It would be impossible not to include her work and her journey in this week’s research. It is also through seeing her work that makes learning how to work with Blender exciting!
Julia Koerner¶
I love how she often draws her inspiration from nature to create the 3D models. The HY Clutch inspired by the hymenium lamella is just one example. She has taken an organic material and allowed its structure to dictate a design that is not only aesthetically pleasing but it is also produced using plant based materials in a solar powered lab! Such is the Setae jacket as well, where Koerner has taken inspiration from the patterb of thr butterfly. Koerner’s methodology further inspires through her consideration of the technology/ printer and material that she will use. These factors affect the way she designs her 3D models, to make them more sustainable and limit the waste that occurs during production/ printing.
![]() |
![]() |
|---|---|
| Julia Koerner, HY Clutch | Julia Koerner, HY Clutch |
![]() |
![]() |
|---|---|
| Julia Koerner, Setae Jacket, Chro Morpho Collection, Stratasys, front | Julia Koerner, Setae Jacket, Chro Morpho Collection, Stratasys, back |
Iris Van Herpen¶
Another master and impossible not to include is Iris Van Herpen, who often designs her Haute Couture pieces in collaboration with Julia Koerner using 3D printing. The pieces she creates use different types of 3D printers and are often inspired by natural patterns as well. She spends time learning the technical story behind the process, the materials she can use, while she also gets acquainted with their limitations.
![]() |
![]() |
|---|---|
| Iris Van Herpen, Hypersonic Speed Top, ‘Capriole’ collection, 2018 | Iris Van Herpen, ‘Between the Lines‘ collection, 2017 |
With a background in art, sculpting and fashion, she has never separated them and has brought all three into her work- making wearable sculpural art pieaces. In her collectoin "Earthrise", she used upcycled marine debris to make some of the pieces to raise awareness of the dying marine ecosystem.
![]() |
![]() |
|---|---|
| Iris Van Herpen, ‘Earthrise’ collection, 2021 | Iris Van Herpen, ‘Earthrise‘ collection, 2021 |
Neri Oxman¶
Beyond the aesthetics and intricate designs, Neri Oxman takes 3D printed wearables into a completely new level. She has combined 3D design with science and technology, while engeneering wearable structures that can produce 'fuel' for sustaining life beyond the borders of Earth. The 3D printed second skin is engeneered with microoganisims that interact with different environmental characteristics to generate the necessary quantities of life sustaining elements.
![]() |
![]() |
|---|---|
| Neri Oxman, Mushtari |
![]() |
![]() |
|---|---|
| Neri Oxman, Al Qamar |
Process and Workflow¶
Considering the types of printers available at Fab Lab Dilijan and my skills of generating 3D designs using Blender, I decided to imagine smaller designs. I started thinking about what accessories I like to use and the one thing I often find myself reaching for is my french hairpin. Its the easiest way for me to put my hair up and I have long curly (often messy) hair!
I was also thinking about what is inspiring me the most at the moment and you have to see it to understand it for yourself of course, but right now Dilijan is like magic. Every tree and every leaf is a different shade and some of the trees stand halfway bare, while others are still glistening in the sun and showing off their orange, gold and red hues. So I decided to draw my inspiration from the immediate nature around me.
Hairpin¶
To begin with I made measurements of the hairpin i have in hand and made a 2D drawing of it using illustrator. I then decided to play around with some twigs and leaves.
Once I was (sort of) happy with how it looked, I exported it as an SVG file. I was in a bit of a rush to print something with the 3D printer to be honest, because I had never printed anything and I understand that to be able to design better, I need to see and feel how the printer works. Seeing someone else's example is just not enough.
![]() |
![]() |
|---|---|
| Importing SVG to Blender | Convert to Mesh |
Once the SVG file was exported, I imported it into Blender and made it into a mesh.
![]() |
![]() |
|---|---|
| Applying modifier | Applying Solidify |
Then I added a modifier and solidified it and gave it thickness for it to be 3D. I made it 3mm (0.003m).
![]() |
![]() |
|---|---|
| Applying thickness | Exporting as STL |
Once the STL file was ready, I opened Orca Slicer and added the 3D printer I would be using: Creality Ender-3 V3 KE 0.4 nozzle.
Orca Slicer¶
After importing the STL file, I played with the settings of the way the printer will print my 3D design.I decided to use Concentric for the top surface pattern and Monotonic for the bottom surface pattern. As I needed the hairpin to be sturdy I planned to print using PLA, which I added to the setting of OrcaSlicer.
Note: Don't forget to click Slice Plate (top right corner) after every change you make for the changes to actually apply.
I then checked the settings for the material and the temperatures. When you select the filament you will be using OrcaSlicer automatically suggests the right temperatures. However, it is a good idea to just go to settings and double check. You will find this on the right of the filament selection window.
For our 3D printer and PLA filament Nozzle temperature settings are as follows:
First layer 220C
Other layers 220C
In case the temperatures are set higher than what the specific PLA allows, your 3D design will not be printed properly.
You can also check how each layer will be printed and get thorough information. OrcaSlicer is advanced and amazing in that sense.
![]() |
![]() |
![]() |
|---|---|---|
If you are printing on a material such as tulle and you need to pause after first or second layer to apply the fabric to the bed, you can use the layers and add an automatic pause through OrcaSlicer.
Once everything was checked I could go on and export it as a G-code file by pressing the button on the top right corner!
Creality Ender-3 V3 KE 0.4 nozzle¶
The Creality Ender-3 V3 KE can partly be navigated remotely and while with older printers you have to adjust and mannually set the bed to its correct position, with this printer it does it automatically. Once the file was uploaded to the cloud of the printer, I chose the color of the PLA i was going to use and mounted it to the printer (the only thing you do mannually).
Once all the manual settings are complete you can just push play on either the screen attached to the 3D printer, or from your computer!
Once it is hot enough, the printer will align automatically and start printing. If you need to pause it at some point, you can by pushing the pause button. And likewise you can stop the printing by pushing the stop button on the screen.

As you can see in the video below, the 3D printer aligns the board before it starts the printing process.
And voila.. it is now doing its magic!!
Am I completely happy with the final outcome of my design? Not really! But that's what this week is about. One design leads to generating new design ideas, which leads to better understanding and using Blender, while one 3D print allows you to get acquainted with the methodology and expectations vs reality. This excites me!
A Forest¶
The next 3D design I made was to be printed on fabric. Again taking inspiration from all the beautiful trees that surrounded me, I decided to make a 2D model, using Illustrator, which in the same way I would import to Blender and by adding nodes make an abstract pattern with them. To achieve this I followed Ricos amazing lecture, step by step. This process took me about 5 hours and I am unable to go through all the steps in details with you. But I will share with you a few important things to help you create your own.
The first thing I did was, before importing my 2D model and converting it into mesh etc, I worked with the cube to create a grid. This grid is important, becuase you will use the grid to make instance on points and noise texture to put whatever shape it is you want to use on it and create a parametric deisgn.
Step One
Open Blender and pull out the tab at the bottom of your page.

Add a new Geometry Node by clicking New in the middle of that tab. You will see two nodes appear- Group Input and Group Output.
Step Two
To add nodes which will make your grid flat and adjustable you first need to cut the line connecting the two nodes. I use a macbook and for the macbook you have to press Command and Right Click on your mouse. (Yes, please be kind to yourself and get yourself a good mouse!). When you do this a knife will appear and you can then cut through that green line. Don't panic when your cube disappears..
Step Three
Shift+A will open up the nodes you can add. Press on Search and type Grid. Put the new node Grid in the middle of your Group Input and Group Output. Connect Size X and Size Y to the grey empty dot on your Group Input node. Connect the Y and Z to another grey empty dot on your Group Input node. Connect Mesh to the Geometry node on your Group Output. And you have yourself a grid.
To add these connected lines just drag and drop to the dot, it will pull out like a wire.
![]() |
![]() |
![]() |
|---|---|---|
Step Four
Once you have your grid, you can then add Set Position by pressing Shift+A, you can just drag and drop that between the Grid and Group Output nodes. You can then press Shift+A and add Noise Texture, connecting the Scale, Detail, Lacuanarity and Distortion to Group Output. Just drag and drop the wire into the empty grey dots on Group Output nodes. If you then press Shift+A again and add a Combine XYZ node, you can connect Fac from Noise Texture to X and Y of your Combine XYZ and connect Vector node to Offset of Set Position node. Then you have a grid that you can play around with using the Noise Texture* values.
Step Five
To be able to take this further and add an interesting mesh that can gradually change in size, be positioned a certain way (maybe random?) etc, you need to do Shift+A and add Instance on Points. This node will go between Set Position and Group Output.
At this point I Imported my SVG file of the tree I had made in Illustrator, converted it to mesh and solidified it using modifier. To add it to my already built nodes, from the right window I just drag and dropped it into the Gemoetry Node screen.
I then connected then connected the Object Info Geometry node to Instance of Instance on Points node. As you can see, I already have a pattern of my trees on the initial grid that I had made!

I will share the final nodes of my trees!
To print this design I used a different 3D printer.
Creality Ender-3 / 0.4 nozzle¶
This 3D printer is an older version of the first one I used and there are a lot of details which need to be adjusted manually. First we need to Auto Home the printer (so it finds its axes).
Got to Prepare - and click on Auto Home. Once you click it you will see the X, Y and Z axes to auto home. When this is successfully completed, you need to Disable Steppers for leveling the bed. Go to Prepare and select Disable Steppers. There are four wheels located under the bed, on each edge. You can level the bed by turning it clockwise or counter-clockwise (up or down). The best way to do it, is to place a piece of paper between the nozzle and the bed and move the paper from side to side. It shouldn't grip it too much, but it shouldn't be loose either. There needs to be a slight resistance when moving the sheet of paper. You need to do this process on all four sides then come back to check again! If you are using a fabric, like I was using felt, then you need to first put the felt on the bed and connected from the sides carefully using small metal clips. Note: remember to remove the metal clip ears to make sure the nozzle doesn't touch them while printing. Once the felt is stretched on the bed properly, you need to level using a sheet of paper, the same way as you would if you were not printing on anything.
Installing the filament is similar to the previous printer. Make sure the end of the filament is clipped to slide in easily. With your thumb press the extrudor arm and insert the filament. You need to press it long enough for the filament to come out of the nozzle.
Unlike the Creality Ender 3 V3 KE printer, with this printer you need to upload your gcode file on an SD card and slide the card in front SD slot of the 3D printer to be able to access your file.
From the info Screen panel you can select Print from SD Card and select your file. Press ok and start printing!!
Photos by Svetlana Khachatryan
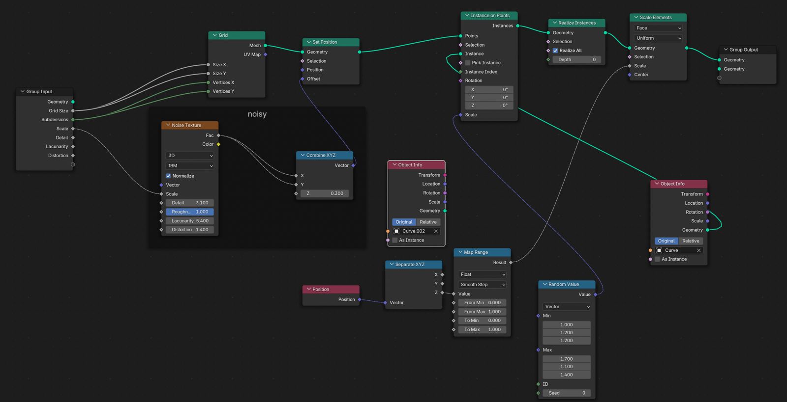
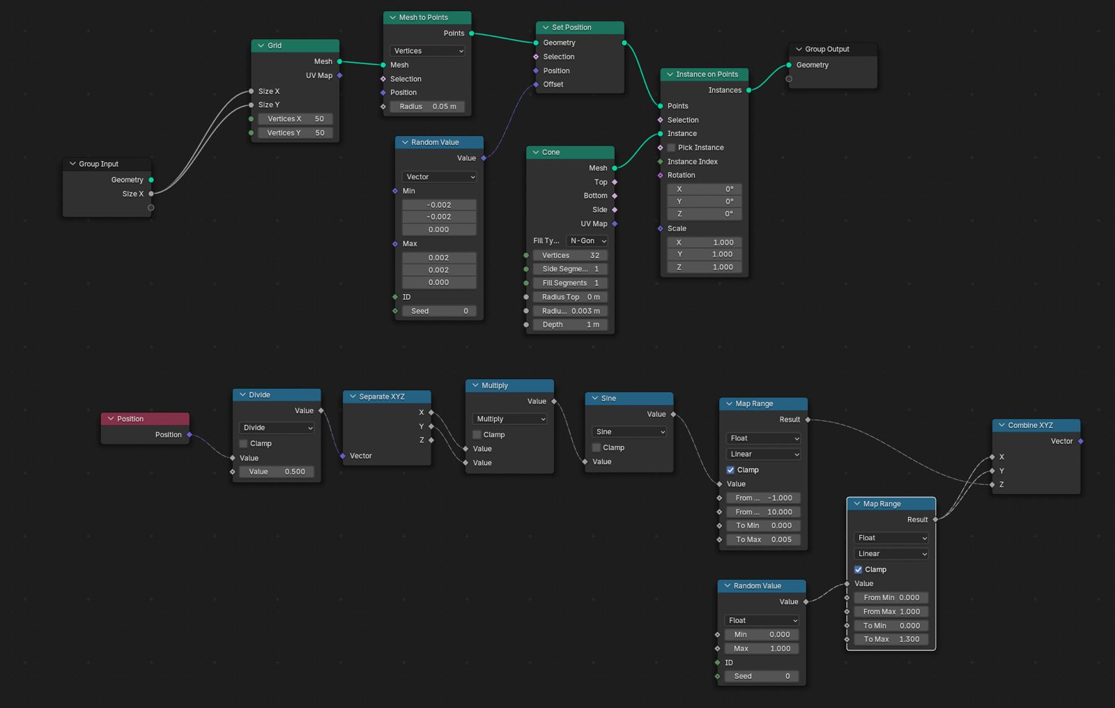
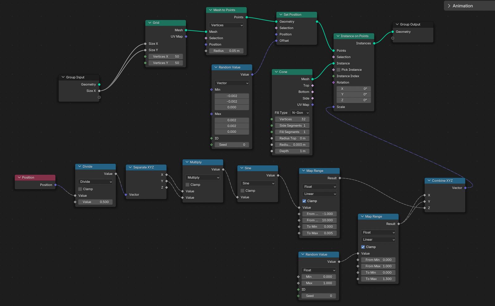
Mountains With Cones¶
I decided to do a third 3D design and print it on tulle fabric. This time I decided to use one of the primitive mesh's that Blender has and used ChatGPT to guide me through the steps. I did this because I really could take my time and ask all the questions that I had while making it. It was another 4-5 hours spent on Blender.. and all the while worth it! I am no longer scared of it!
I hadn't initially used the correct bed size to create the 3D and I had created a set of mountains using cones. I will share the file below, even though I didn't print it. However, I was thinking of creating a pattern like design, to be able to apply it to wearables. So I changed my 3D design a little to create a pattern inspired by these mountains initially created.
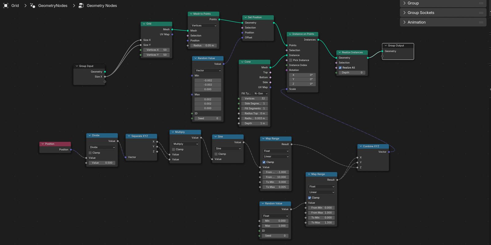
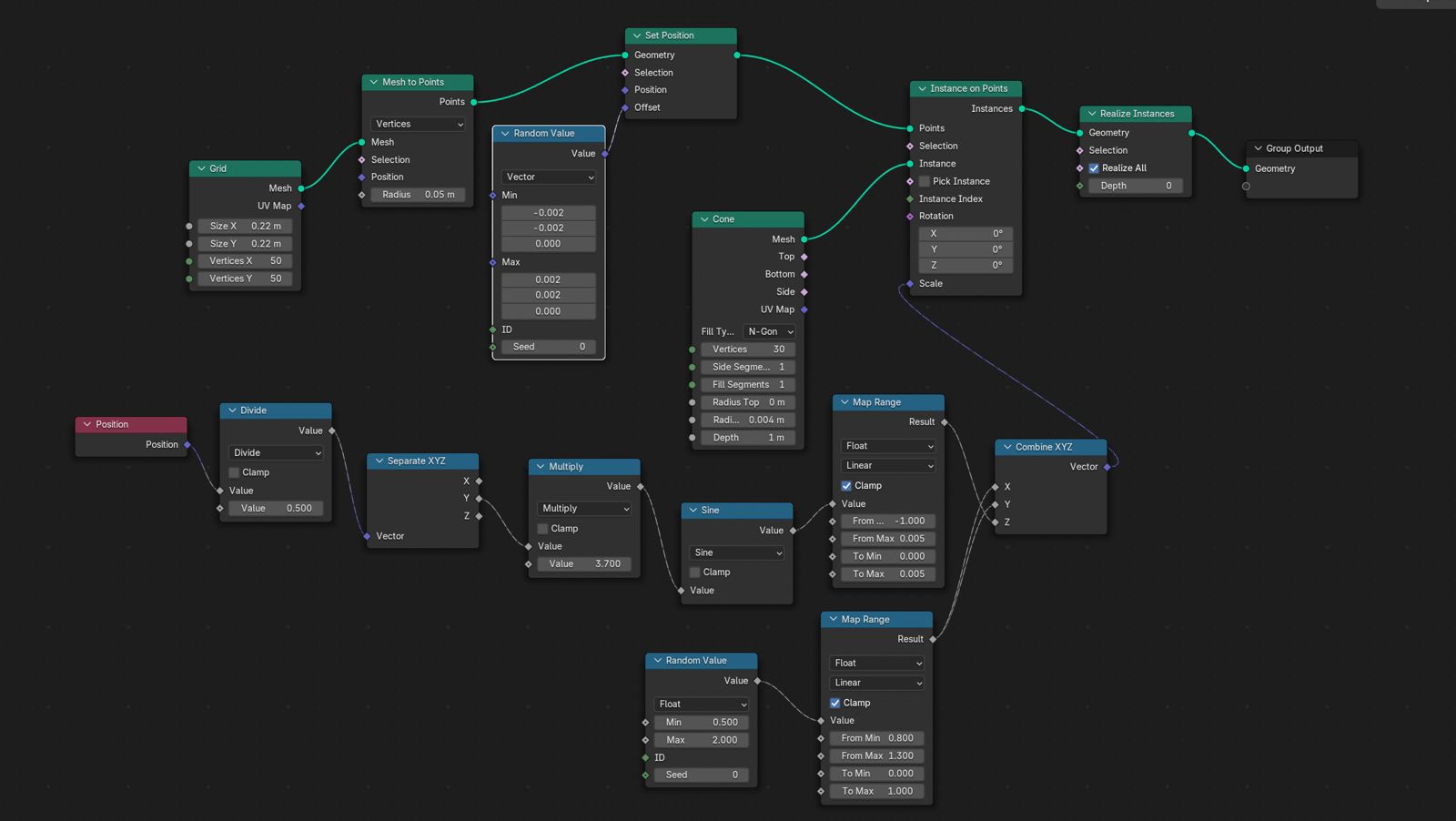
Step One
Instead of using the cube to make a grid I made a grid using Mesh Primitive → Grid. To do this you first need to delete the default cube, then Shift+A → Mesh → Grid
In the panel at thee bottom you need to add Geometry Nodes → New then Shift+A and add Mesh Primitive Grid giving it the size that you want your work to be. In my case, because my 3D printer bed is 22cm these are the sizes I used:
-
Size X = 0.22
-
Size Y = 0.22
-
Vertices X = 50
-
Vertices Y = 50
Step Two
Add Mesh → Mesh to Points (Mode = Vertices) and wire it Grid → Mesh to Points.
2. Add Shift+A Geometry → Set Position after Mesh to Points (this offsets the points). Wire: Mesh to Points → Set Position .
3. Add Shift+A Utilities → Random Value (Type = Vector).
- Min = (-0.002, -0.002, 0.0)
- Max = ( 0.002, 0.002, 0.0)
Wire: Random Value → Set Position (Offset) .
Step Three
1. Add inside Geometry Nodes (not viewport) Mesh Primitive → Cone.
- Depth = 1.0 (important for mm-accurate height)
- Radius Bottom ~ 0.003–0.006 (start ~ 0.004 m = 4 mm)
- Radius Top = 0.0 (pointy) 2. Add Instances → Instance on Points.
Wire:
- Set Position → Instance on Points (Points)
- Cone (Mesh) → Instance on Points (Instance)
- Set Position → Group Output (Geometry)
Step Four
-
Add Utilities → Combine XYZ
-
Add Input → Position.
-
Add Math → Divide (value 0.22) to normalize position to 0–1 over 22 cm.
Wire: Position → Divide → Separate XYZ .
- Add Utilities → Separate XYZ (choose X or Y for wave direction).
-
Add Math → Multiply (frequency), set 3.7 for a nice ripple.
-
Add Math → Sine.
-
Add Utilities → Map Range (FLOAT) [HEIGHT]
-
From Min = -1.0
- From Max = 1.0
- To Min = 0.0003 (0.3 mm minimum so it grabs tulle)
- To Max = 0.0050 (5 mm max height)
Wire [HEIGHT] Map Range → Combine XYZ (Z).
Step Five
- Add Utilities → Random Value (Type = Float).
-
Add Utilities → Map Range (FLOAT) [THICKNESS]
-
From Min = 0.0
- From Max = 1.0
- To Min = 0.8
- To Max = 1.3 (subtle, elegant range)
Wire [THICKNESS] Map Range → Combine XYZ (X) and (Y)**.
Graph (thickness):
Random Float → Map Range(To: 0.8–1.3) → Combine XYZ.X & Y
Now we have both the thickness of the cones as well as the height of the cones wired and playing around with the scales will give different results. But first, we need to wire all this (Step four and five) to our initial nodes! To do that we need to
Wire Combine XYZ → Instance on Points (Scale)
![]() |
![]() |
|---|---|
The last two steps left to have it ready to export as an STL file is to Bake the geometry!
Add Geometry → Realize Instances after Instance on Points.
Wire: Instance on Points → Realize Instances → Group Output.
In Object Mode → Click on Object → Apply → All Transforms (on the object)
In the next step you will need to Convert to Mesh, but before doing that I would suggest saving a duplicate file. Once you convert to Mesh, all the nodes will disappear! If you want to have them saved to play around with or to add a different mesh to this grid, make sure you save it at this stage separately.
So Right click → Convert to → Mesh and export as an STL file to Import in Orca Slicer.
For the final mountainous pattern and after hours of playing around - these are the results I achieved, both in Blender and in real life!
Photos by Svetlana Khachatryan
Maybe prettier from the back?
Photos by Svetlana Khachatryan
Final Thoughts
With the newly found confidence with using Blender and having tangible results in hand, I would like to try making another hairpin, that is more subtle and a bit more elegant in its design. Having the grid from creating the mountain cones pattern, I can also aoply different patterns with different shapes and try printing with TPU, to have more flexibility. Every design brings a wave of new ideas..
Tools¶
3D Models¶
Hairpin
Forest
Mountains made with Cones _ Pattern
Mountain made with Cones
















































