6. Computational Couture¶
Research & Ideation¶
This week’s lecture with Julia Koerner sparked my curiosity about materials in 3D printing. In particular for me, the most interesting aspect is the use of recycled or bio-based materials.
Recycled filaments can cut CO₂ emissions by over 50 %, although repeated recycling can slightly reduce material mechanical properties, limiting its applications (reference).
Also Julia noted that research into materials could be the future in this field, enabling high-performance solutions that are more regenerative than conventional plastics.
Alumni pages that inspired me¶
-
Blender: Erika Mirzoyan - FabLab Armenia
-
Dual filament 3D print: Stephanie Johnson - TextileLab Amsterdam
-
3D print on fabric: Zahia Albakri - CPF Makerspace
-
Visualisations: Dinesh Kumar - FabLab Bcn
-
Tessellation: Louise massacrier - Le Textile Lab
References & Inspiration¶
My project draws inspiration from Alghero red coral, a material deeply rooted in Sardinian cultural heritage. For centuries, it has been central to artisanal craftsmanship, especially in jewelry, symbolizing the strong connection to the sea.
Today, coral faces ecological pressures, making sustainable collection and certification, such as the Corallo di Alghero label, essential for preserving the species and its cultural value.
I’m especially inspired by the work of Gioielleria Placidi, a historic family workshop in Alghero where Vito and Anna craft certified coral jewelry with care and deep respect for the sea.
Credit: Pinterest and Gioielleria Placidi
Nature reimagined through stitch and 3D printing
Meredith Woolnough stitches on water-soluble fabric and then dissolves it, leaving only thread structures inspired by nature. I discovered her Annella Coral last year and it truly fascinated me.
Credit: Meredith Woolnough and Pinterest
Tess Larquemin’s final Fabricademy project "Coral Artefact" explores coral bleaching and environmental impact through 3D-printed experimental materials. I worked with the same filament, using leftover material from her project.
Final Result¶
This week’s assignments required to:
-
Design a parametric model in Blender and upload the 3D design file.
-
Learn how to use a 3D printer and document the step-by-step process.
-
Print the design on fabric.
As outcome, I created a coral piece using a 3D filament that shifts from white to red with temperature, reflecting the coral’s natural life cycle: white in early growth, red at full maturity.
Inspired by the jewelry on this page and with some closure clips I’ve collected, I added them to the 3D-printed piece, creating a wearable collar.
Process to get there¶
This was my first week using a 3D printer, a key experience for understanding the potential of 3D printing applied to computational fashion. The process I followed consists of three main steps:
Drawing on Blender¶
I approached Blender during "Digital Bodies" lecture in week 2 and now it was time to discover new features possibilities!
I started by replicating Rico's tutorial examples to get familiar with the tool. This time, the goal was to use Geometry Nodes to create a pattern (either regular or chaotic) that could later be printed in 3D.
Geometry Nodes is a visual programming workspace in Blender that allows to generate and modify geometry procedurally. It provides a node-based view where each node performs a specific operation (such as transforming, instancing, or deforming geometry) on a specific shape/drawing.
Tutorial examples
In the first example, I used a object available in Blender (a monkey) to then replicate regularly.
In the second example, I generated some "noise" starting from a grid. I liked this process and its result and I will try to print something similar later.
my screenshots
For my project, I ran some tests but wasn’t satisfied with the default shapes available in Blender to generate the coral structure.
I also realized that my initial idea was too ambitious, so I simplified it and followed the process below:
-
Drew a small coral shape in the 2D view of Blender.
-
Used Geometry Nodes operations to replicate my drawing.
-
Added some randomness by rotating and scaling the coral elements.
-
Experimented with different combinations until I found a result I liked.
I combined in my model some of the node setups used in Exercise 1 and Exercise 2. I also used ChatGPT to get suggestions to achieve a shape aligned with my idea and to create this summary for my future references.
Once the drawing was complete, I exported it as an .stl file for 3D printing.
Preparing the file for 3D printing¶
The 3D model was prepared for printing using UltiMaker Cura. As first step, I had to add the machine available in the laboratory.
Process details
Add a “Custom FFF Printer”, name it (in my case "textilelabzmorph"), and enter the following machine parameters (the “Start G-code” and “End G-code” sections are generated automatically):
Then, I imported my model and adjusted the main settings following the guidelines in this file and clicked on "slice" step. This was the final result:
I saved the file in .gcode format onto an SD card, which was then inserted into the 3D printer.
3D printing¶
I used a ZMorph as 3D printing machine and three finalements were available:
-
Grey, a standard PLA.
-
White, with low resistance but great flexibility and stretch.
-
Red, a thermo-chromic filament that changes color with temperature (I discovered later it appears white while printing, and then turns red again when exposed to air). My favorite one! You can find more information about this material at this link.
Setting the machine¶
We started by turning on the machine and calibrating it, since it had been moved from another lab and to learn how to do it. We followed the instructions available on Notion file used in Le Textile Lab.
Since both Diana and I were interested in printing with the red filament, Capucine showed us how to change it according to the machine settings.
INSTRUCTIONS
Manual calibration can be done without filament, using an empty nozzle. Go to Maintenance > Calibration > Manual.
Credit: Le Textile Lab
Wait for the print head to stop moving and ensure nothing is blocking the nozzle or the bed. Take a sheet of printer paper and place it under the nozzle.
Press “Go to current Z0” and adjust the Z-axis in 0.05 mm increments using the arrows until the paper lightly touches the nozzle but can still move freely. Once aligned, press “Set new Z0”.
Starting a Print¶
I inserted the SD card into the slot to the right of the screen and follow guidelines in the same Notion file.
INSTRUCTION
Click on "New Project", then "Choose File". Navigate through the SD card folders to select your .gcode file, then press Next.
If the file contains temperature settings, the printer will preheat automatically. Otherwise, go to the “Preheat” menu and enter the correct settings (e.g., Left: 200°C, Bed: 60°C for PLA). A green check mark will appear when the nozzle and bed are heated.
While heating, click “Prepare Bed”. The bed will move closer, and the nozzle will rise slightly. Ensure the bed is clean and apply your fabric, using pins to keep it still.
Press “Start” at the bottom right to begin printing. Note: Remember to connect the external fan when printing with PLA.
For this project, I chose to work with tulle, although in the lab we also have some lycra options to experiment with. Talking with Capucine, we realized we’d like to explore wool as well, although it’s still unclear how well the machine would handle a natural material like that.
Printing!¶
Second test
I was not satisfied with the first test, as the design sometimes lifted off the fabric. Additionally, it was very small compared to the available space, and I felt that unnecessary shapes/mesh were affecting the printing process.
To address the first issue, Marion - Le Textile Lab suggested this training from previous years. I discovered that it is better to use a sandwich technique, which involves printing 1–2 layers first and then adding the fabric.
To work on the shape and the mesh, I went back to an earlier version of my final file, before I had added thickness. I felt that I had misused the extrude function and generated unnecessary vertices. I reopened the file and adjusted it as follows.
STEPS
-
Scaled the figure along the X-axis to about 18 cm, proportionally to the Y-axis.
-
Raised the Z-axis by 2 mm to create printing thickness.
-
Applied the Solidify modifier (in the settings panel, blue wrench icon) with a very small thickness of 0.001 mm and offset 0.
-
In Edit Mode, cleaned up the mesh via Mesh > Clean Up, using tools such as Merge by Distance and Decimate Geometry to reduce unnecessary complexity.
These adjustments allowed me to create a larger, fuller figure without extra mesh. I then saved and exported the file again as STL to import into Cura.
On the Ultimaker, I set a printing thickness of 4 mm, with no supports or adhesion. This time, the print took 37 minutes, much faster but still accurate!
I saved the new .gcode file onto an SD card and move to the 3D printing machine.
To replicate the sandwich technique, I followed these steps:
-
Started the print and paused it after the first layer (about 10% of the process) to add the tulle. Initially, the nozzle was not moving, making it impossible to add the material.
-
Following Diane's suggestion during our local review, I simulated a "Change Filament" process. This lifted the bed and the nozzle, creating enough space to insert the tulle.
-
Used pins to hold the fabric in place.
-
Clicked "Done" and resumed printing.
Note: this model is considered my final one and all files correspond to this version, as it proved to be more efficient.
What's next: more to explore¶
I would like to experiment with more biocompatible filaments and explore complex, branching forms inspired by coral growth. A week after our lecture, Julia posted some student works on Instagram with structures very similar to the coral-like pattern I had in mind. It felt like a sign to keep exploring this direction!
Credit: on the let Pinterest, on the right Julia Koerner Instagram
3D Models¶
Tools¶
Fabrication files¶
All materials can be downloaded from this zip folder.
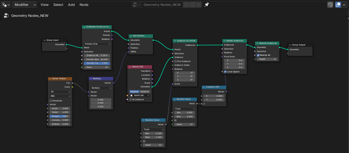
Extra: Blender nodes recap¶
Credits to Chat GPT for providing a clear summary of nodes I used and their functions for my reference (future Martina will thank me!).
-
Group Input provides the original geometry or base data to the node system.
-
Distribute Points on Faces scatters random points across the mesh surface, controlled by density and minimum distance.
-
Set Position adjusts the position of the distributed points, allowing for displacement or variation.
-
Noise Texture generates a 3D noise pattern used to create organic or random variation in point placement.
-
Multiply (Math Node) scales the noise values to control the strength or amplitude of the displacement.
-
Object Info brings in data from an external object (here my coral) to be instanced on the distributed points.
-
Instance on Points creates copies (instances) of the selected object on each distributed point.
-
Random Value (rotation) produces random numbers to vary the rotation of each instance.
-
Combine XYZ combines separate X, Y, and Z values into a single vector for use in transformations.
-
Rotate Instances rotates each instance using the vector from the Combine XYZ node.
-
Realize Instances converts instances into real geometry so they can be edited or exported later. Fundamental for the next step!
-
Group Output outputs the final geometry to the modifier or the scene.
Images: Martina Muroni unless otherwise stated.
















